01 复杂度综述
1、什么是复杂度
业界对于复杂度并没有统一的定义,斯坦福教授John Ousterhout从认知负担和工作量方面给出了一个复杂度量公式

2、复杂度分类

本文主要面向业务复杂度的治理
3、业务复杂度高的影响
(2)稳定性差。过高的业务复杂度,会导致系统难以理解甚至理解出现错漏,改动代码后极易出现“按下葫芦起了瓢”的问题
02 业务系统复杂度高的常见原因
1、业务系统模块多,关系复杂,互相依赖

如下边的业务处理代码,不点进具体的方法,根本不知道做了什么:
/**
* 处理业务逻辑
*/
public void handleBiz(){
step1();
step2();
step3();
}再比如下边的业务处理代码,做了方法定义外的操作,开发者很容易遗漏重要信息
/**
* 转换对象方法
*/
public Po convert(Dto dto){
Po po=new Po();
po.field=dto.filed;
//更新操作,不应该放到转换方法里
mapper.update(po);
//调用rpc服务,不应该放到转换方法里
XXGateway.update(dto);
return po;
}大量的变化造成花在系统上的时间增多,提升了开发时间权重;
03降低业务复杂度的方法
1、抽象分治,分解复杂度
(1)领域拆分
a、实体类的系统。映射到物理实体,比如商品中心、用户中心、地址服务等
b、流程类系统。映射到多个角色的串联协调工作,比如供应链上单,审核类系统等
供应链领域化拆分例子:

(2)领域之内拆分
01、变与不变拆分。将不易变化的系统能力拆分出来,上层适配各种业务逻辑,底层提供稳定的能力单元。如营销领域,将优惠卡券这个不易变的内容作为一个子系统来设计。
背景:营销域即有面向商家的营销资质、营销活动管理,又有面向C端用户根据活动领红包、优惠券的高频业务
其中,B端业务逻辑较复杂但请求量小,C端业务逻辑较简单但请求量大
治理方案:【变与不变拆分】+【场景BC隔离】
建设营销B端服务。提供面向商家的营销活动管理,重心放在建设复杂的营销活动模型、处理复杂的业务流程;
建设C端用户系统,提供面向C端客户的领营销资产、消费影响资产服务,重心放在高并发、高可用建设;
建设底层营销资产管理服务。如卡券中心提供生成卡券、消费卡券、查询卡券等基础稳定的服务。相对不易变化,不需要经常迭代;
上层的服务根据不同的业务场景来决定把卡券发给谁、什么时候发、发多少,业务场景变化或者有新的场景时,经常需要迭代

背景:
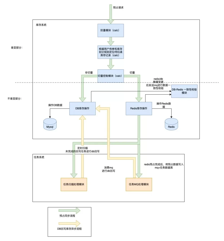
02、技术上。为了提升性能,高频操作场景会先操作redis缓存,再异步同步DB数据
治理方案:抽象业务+变与不变拆分
库存操作业务可以抽象为:根据用户条件、库存划分规则定位到需要操作的库存记录,按照库存记录对库存进行操作
变与不变拆分:01、DB库存操作、Redis库存操作建设为底层支撑能力,仅提供基础的库存加减能力,尽量保障其不变性,避免大幅度的改动影响所有业务 02、根据业务逻辑去定位库存,这部分相对来说变化比较频繁,由上游业务系统进行处理
库存架构如下图:

(3)子领域/系统 内部拆分
01、代码分层。确定每一层的分工;确定调用关系,不能跨层调用;如果下层能解决的复杂性问题,不要放到上层,如:外部接口调用失败重试,不能放到服务层

-
接入层:负责服务接入,包含日志打印、异常处理、参数检查、权限检查等接入层能力。该层不包含业务逻辑

@Override
public InsertDeptResponse insertDept(InsertDeptRequest request) {
//入参记录
log.error("insertDept request:{}",request);
InsertDeptResponse response=null;
String umpKey = XXX;
Profiler.registerInfo(umpKey, true, true);
try{
//校验入参,如果校验不通过,checkParam方法会抛出参数校验不通过异常
checkParam(request);
//权限校验,如果校验不通过,checkAuth方法会抛出权限校验不通过异常
checkAuth();
//业务逻辑处理,内部可能会抛出影响可用性的异常和不影响可用性的异常
response=XXFacade.insertDept(request);
}catch(BizRuntimeException ce){
//不影响可用性的异常
log.error("XXX");
//组装返回值
response=XXX;
}catch (Exception e) {
//影响可用性的异常
log.error("XXX");
//组装返回值
response=XXX;
Profiler.functionError(info);
}
log.error("insertDept response:{}",response);
Profiler.registerInfoEnd(info);
return response;
}-
业务逻辑层:整体负责接口中的业务逻辑处理。主要进行各领域间的逻辑串联、数据处理 -
领域服务层:以某个核心概念为核心组件领域服务,如权限服务,将该领域相关能力进行收口,提供给上层可复用的能力 -
数据层:负责与数据库或者外部服务进行数据交互
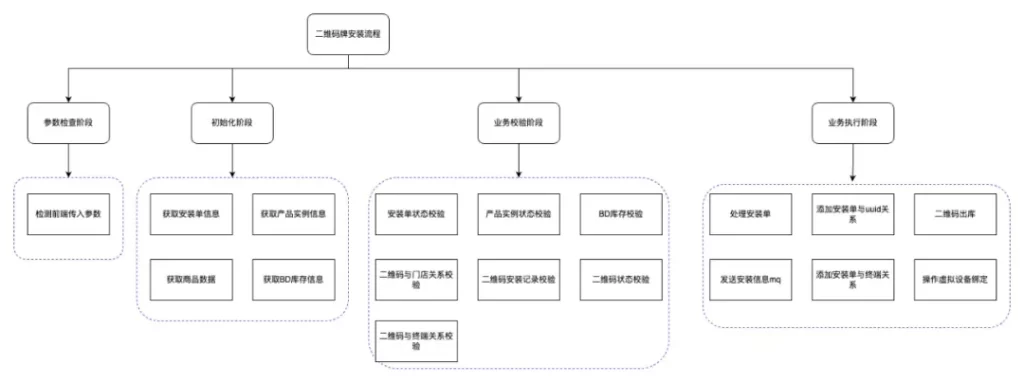
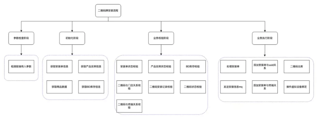
背景:供应链业务中,二维码牌安装服务流程特别复杂,理解与修改都很困难;流程中用到很多数据,在不同方法中被重复获取

结构化分解后的流程:

拆分后主方法伪代码:
public void setUp(){
//参数检查阶段
paramCheck();
//初始化阶段
initData();
//业务校验阶段
businessCheck();
//业务执行阶段
businessExecute();
}(4)方法逻辑拆分。职责单一、命名准确
(5)系统合并
2、添加注释,使代码易懂
(1)代码思路要通过注释/自注释标识出来
例:redis模式的库存操作,在处理逻辑主方法中,较为清晰的标注了每一步核心逻辑

(2)注释应当能提供代码之外额外的信息
01、一些不那么直观的代码,可以附上原因

02、设计思路,特别复杂的,可以考虑贴上设计方案的地址

3、配置化
(1)业务对象可配置
(2)业务规则可配置
背景:物流能力中心项目中,要计算不同的仓类型、不同的资源类型(人员、场地、物资、车辆等)、不同履约时效的履约能力,每种场景接入的参数都不一样,计算工时也不一样,算法还经常需要调整,如果使用硬编码的方式,要对几十种业务组合编写业务逻辑,工作量大,维护困难

(3)业务流程可配置
TMF2.0 配置流程:

4、使用规范降低复杂度
(1)代码规范
(2)架构层级规范
例:物流百川三层架构,定义了系统层级,使系统交互有序

04业务复杂度优化重构原则
3、先轻后重。先做简单逻辑再做复杂逻辑。先迁移轻业务,有了经验后,再去迁移更复杂的重业务
来源https://mp.weixin.qq.com/s/sWmE-A15bPzA76wrQnv1NA